Handbok Gränsöverskridande Handel mellan Sverige och Norge VIOL 3
Senast uppdaterad: 2025-10-01
Inledning
Denna handbok syftar till att informera om de förutsättningar som krävs för att hantera gränsöverskridande handel av råvara mellan Norge och Sverige i VIOL 3. Lösningen i VIOL 3 är byggd för att stödja de scenarier (typflöden) som beskrivits i Slutrapport principlösningar för gränshandel Norge/Sverige från 2020-12-22. Denna handbok fokuserar på att beskriva hanteringen av de scenarier där det sker ett informationsutbyte mellan norska och svenska system, övriga scenarier beskrivs inte i denna handbok.
Förutsättningar
Masterdata
På sedvanligt sätt behöver det masterdata som kommer att användas inom affärsflödet finnas på plats i VIOL 3 systemet till exempel Aktör, Plats, Sortiment, Mätningsflöde/mätningstjänst. Detta sker genom beställning på biometria.se/Mina Sidor och Mina ärenden.
Integration
Som integrationskund behöver integrationskontrakt för de integrationsfunktioner som skall konsumeras beställas. För mer information kring integrationer se Integrationer.
Guide till beställning av integrationskontrakt och dokument för beställning av integrationskontrakt se Beställning av inegrationskontrakt. Beställningen fylls i och skickas in till till Biometrias kundservice email: support.viol3@biometria.se eller via biometria.se/Mina Sidor och Mina ärenden.
Översättningar verksamhetskoder
Principen vid gränsöverskridande handel är att det mottagande systemet översätter verksamhetskoder.
Det är viktigt att säkra med Skogdata och Biometria att de verksamhetsdata som avses användas finns i mottagande systems översättningsfunktion, annars kommer inläsningen av mottagna dokument att misslyckas.
Tillägg och förändringar i översättningen måste beställas hos Skogdata eller Biometria.
Översättning VIOL 3 som mottagande system
När inmätning sker i norskt system och mätresultatet skickas in till VIOL 3 (extern insändning) är det VIOL 3 som mottagande system som är ansvarig att översätta norska koder vid inläsning av det mottagna dokumentet Mätresultat råvara (MeasuringTicket). Detta är aktuellt för scenario S2, S6 och N8.
Följande verksamhetsbegrepp översätts från mottagande meddelande in till VIOL 3:
VSYS verksamhetskod |
VIOL 3 verksamhetskod |
logistikksortimentId, mottakkerId |
handelssortimentId |
sortimentId, arsakId |
produktId, kvalitetsklassId |
malemetodId |
metmetodId |
leveringsstedId |
mottagningsplatsId |
mottakkerId |
mottagareId |
maleforeningId |
metandeForetagId |
maleplassId |
metplatsId |
I avsnitt Appendix (bilaga) finns registret över vilka koder som översätts av VIOL 3.
Översättning VSYS som mottagande system
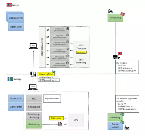
När inmätning sker vid svensk eller norsk industri och registrering av leveranstillfälle/leverans sker i VIOL 3 via chaufförsklient och mätplatsstödet är det norskt mottagande system som är ansvarig att översätta svenska koder vid inläsning av det mottagna dokumentet Kvantitet råvara (MeasuringTicket). Detta är aktuellt för scenario S1, S5, N9 och N10.
Registret över de verksamhetskoder som översätts av norskt system finns på Skogdatas publika wiki här Mottak av måledokument fra Viol3 - Overview
Uppsättning av affär i VIOL 3
- Affär mellan norsk säljare och svensk köpare sätts upp på sedvanligt sätt.
- I de fall man inte är en part i affären men ska ta del av redovisad mätning, kan man registreras som Logistikinformationsmottagare (LIM) på avtalsobjektet. Notera att integrationskontraktet för Kvantitet råvara (MeasuringTicket) behöver finnas uppsatt med rollen Logistikinformationsmottagare.
- Viktigt att avtalsobjektet är uppsatt med geografisk uppgift Land = NOR (Norge).
- Norska leverantören/skogsägaren behöver inte vara med kontrakten i VIOL 3.
- Destinering sker till mottagande industri i Sverige.
- Travmätningstjänst med kvalitetsklassning ska finnas med i mätningsflödet.
- Mätorder finns tillgänglig i Mätplatsstödet i VIOL 3.
Transportredovisning
- Även om ingen transportredovisning eller insamlande av transportuppgifter ska ske, måste det norska transportföretaget som utför transporten finnas upplagd i VIOL 3 (affärssystemet), samt det norska ekipaget (bil och ev släp) som utför transporten i Chaufförsklienten då dessa uppgifter behöver anges vid ankomstregistrering.
- Alla chaufförer som levererar råvara behöver ha egen behörighet till Mätplatssystemet.
Inmätning vid svensk industri
- Registrering av leveranstillfälle/leverans sker på sedvanligt sätt i VIOL 3 via chaufförsklient och mätplatsstödet.
- Den norska åkaren måste veta och ange id på Avtalsobjektet, samt ev. Handelssortiment (ifall det finns flera destinerade på samma avtalsobjekt) och Utförande transportföretag.
I chaufförsklienten och formuläret Transport Norge behöver den norska åkaren ange:
- Norskt fraktbrevsnummer
- Norskt måleuppdragsnummer
- Utfärdare av måleuppdragsnummer, som är destineringsansvarig/norsk säljande aktör.
Dessa uppgifter skickas som externa referenser i resultatet Kvantitet råvara (MeasuringTicket) så att affären kan knytas ihop korrekt i norska system.
De aktörer som går att välja som utfärdare är inlagd som en fast lista i chaufförsklienten, se nedan.
Utfärdare till norskt måleuppdragsnummer
Utfärdare måleuppdragsnummer |
06491-00000 Stora Enso Skog AS 17132-00000 Viken AT Market 43583-00000 Norske Skog Saugbrugs AS 60208-00000 Skog & Virke AS 68500-00000 Eidskog Stangeskovene AS 68616-00000 Moelven Virke AS 68667-00000 SB Skog AS 69019-00000 Borregaard AS 69108-00000 Nortömmer AS 69760-00000 Viken Skog SA 70084-00000 Glommen Mjøsen skog SA 64912-00000 Inntre Kjeldstad AS 56650-00000 Forestia AS 69817-00000 Bergene Holm AS 26123-00000 Norske Skog Skogn AS 33413-00000 Wood Seaways AS 17655-00000 Scandinavian Log Supply AS |
Om andra nya aktörer tillkommer måste den listan uppdateras i Chaufförsklienten.
- Inmätning sker därefter enligt svenskt regelverk.
Översättning VSYS som mottagande system
Norskt system översätter de svenska verksamhetskoderna till norska vid mottagning av Kvantitet råvara (Measuring Ticket).
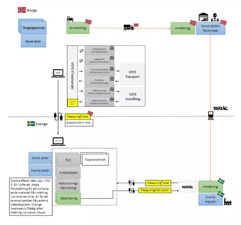
Scenario S2a; massaved, timmer och bränsleved från Norge till norsk terminal
Principlösning
- Norsk skogsägare säljer massaved, timmer eller bränsleved till norsk aktör.
- Råvaran levereras till norsk terminal och mäts in i norskt system.
- Mätning sker vid terminal av norsk virkesmåling, alternativt av chauffören som kallas Chaufförsmätning.
- Resultat av mätning skickas via integration till VIOL 3.
- Råvaruflödet kan därefter i vissa fall fortsätta enligt scenario S2b, dvs med tåg till svensk industri.
Uppsättning av affär i VIOL 3
- Affär mellan norska aktörer sätts upp på sedvanligt sätt med ett förstaledskontrakt (inget hinder att även lägga upp fler affärsled med köparekontrakt om så önskas).
- Norska leverantören/skogsägaren behöver inte vara med kontrakten i VIOL 3.
- I de fall man inte är en part i affären men ska ta del av redovisad mätning, kan man registreras som Logistikinformationsmottagare (LIM) på avtalsobjektet. Notera att integrationskontraktet för Kvantitet råvara (MeasuringTicket) behöver finnas uppsatt med rollen Logistikinformationsmottagare.
- Viktigt att avtalsobjektet är uppsatt med geografisk uppgift Land = NOR (Norge).
- Destinering sker till mottagande terminal i Norge. Terminalen ska vara uppsatt som mottagningsplats med geografisk uppgift Land/region = NOR (Norge).
- Mätningsflöde avseende extern insändning ska sättas upp för aktuell terminal (med mätningstjänst MTJ-3E0001 för travmätning).
- Förutom ordinarie mätplats för terminalen ska också alternativ mätplats (47474MA- Chaufförsmätning Norge) läggas upp och kopplas till respektive mottagningsplats/terminal.
- Erbjuden mätningstjänst skapas för varje säljare/partsmätande företag och denna fiktiva chaufförsmätningsplats. Detta för att möjliggöra att ta emot mätresultat från ev. åkarmätning, i de fall ordinarie mätplats på terminalen inte kunnat användas.
- Mätorder finns tillgänglig för rapportering via extern insändning till VIOL 3.
Inmätning i norskt system
- Inmätning sker enligt norskt regelverk.
Insändning av mätresultat råvara
- Insändning av Mätresultat råvara till VIOL 3 sker från norska system via integration (extern insändning) enligt papiNet MeasuringTicket. Regelverket för denna integration finns beskrivet på biometria.se under Integrationsspecifikationer VIOL 3, Use Case N.
Vilket mätdata som är obligatorisk och valfritt att skicka in beror av den mätningstjänst som det avser, i detta scenario är det mätningstjänst MTJ-3E0001 (travmätning) som gäller.
Översättning VIOL 3 som mottagande system
VIOL 3 system översätter de norska verksamhetskoderna till svenska vid mottagning av Mätresultat råvara (Measuring Ticket).
Valideringar av inskickat mätdata
Valideringar sker i VIOL 3 av det mätdata som skickas in, så att det är konsistent och följer uppsatta regler:
- En teknisk validering som svarar tillbaka till sändande system med en BusinessAcknowledgement (BA).
- Om den tekniska valideringen är positiv görs en verksamhetsmässig validering som svarar tillbaka till sändande system med en BusinessAcceptance (BC).
Är något felaktigt i mätdatat så skickar VIOL 3 en negativ kvittens (BA eller BC) med uppgift av vad som inte är korrekt. Felen kommer att fångas upp i Biometrias felhanteringsprocess och behöver också hanteras av sändande part och där man tar kontakt med Biometrias kundtjänst.
Om de verksamhetsmässiga koderna inte finns upplagda i översättningsregistret kommer VIOL 3 inte att svara tillbaka med någon kvittens (BA). Det innebär att sändande part behöver kontakta Biometrias kundservice om nya verksamhetskoder behöver läggas upp i översättningsregistret. Beställning görs via email till support.viol3@biometria.se eller via biometria.se/Mina Sidor och Mina ärenden. I dessa fall kan inkommande dokument (Mätresultat råvara) startas om och läsas in i VIOL 3 på nytt.
Redovisning av inskickat mätdata
- Är allt mätdata korrekt så kommer mätresultatet att gå vidare för redovisning. Redovisningsprocessen sker enligt samma mönster som för mätresultat från Biometrias eget mätplatsstöd.
- Notera att värdeberäkning av råvara i VIOL 3 inte påbörjas förrän leveransen är komplett, dvs det finns ett korrekt mätresultat för varje mätningstjänst i mätningsflödet.
Scenario S2b; massaved på tåg från norsk terminal till svensk industri
Principlösning
- Norsk aktör säljer råvaran (från scenario S2a) till svensk aktör.
- Råvaran levereras med tåg till svensk industri där mätning sker enligt svenskt regelverk.
- Resultat av mätning i detta scenario skickas via extern integration till VIOL 3 (se principskissen för scenario S2a), men kan lika gärna mätas via Biometrias Mätplatsstöd (MPS).
Uppsättning av affär i VIOL 3
- Affär mellan norsk och svensk aktör sätts upp med ett förstaledskontrakt (inget hinder att även lägga upp fler affärsled med köparekontrakt om så önskas) av typen industri/terminal.
- Viktigt att avtalsobjektet är uppsatt med geografisk uppgift Land = NOR (Norge).
- När FLK är av typen industri/terminal hämtas Land från masterdata för plats (där terminalen är upplagd) när man väljer hämtplats för avtalsobjektet.
- Destinering sker till mottagande industri i Sverige.
- Mätningsflöde avseende extern insändning ska sättas upp för aktuell mottagningsplats/industri (med mätningstjänst MTJ-5E0004 som avser angiven bruttokvantitet i måttslag m3f).
- Efter destinering finns mätorder/mätinstruktion tillgänglig för rapportering via extern insändning till VIOL 3.
- Inmätning sker enligt svenskt regelverk.
Inmätning externt system och insändning av mätresultat råvara
- Insändning av mätresultat råvara sker i detta scenario från externa mätplatssystemet (Trätågs system i detta exempel) via integration (extern insändning) enligt papiNet MeasuringTicket.
- Regelverket för denna integration finns beskrivet på biometria.se under Integrationsspecifikationer VIOL 3, Use Case N.
Vilket mätdata som är obligatorisk och valfritt att skicka in beror av den mätningstjänst som det avser, i detta scenario är det mätningstjänst MTJ-5E0004 (angiven bruttovolym i måttslag m3f) som gäller.
Se vidare beskrivning kring valideringar av inskickat mätdata under scenario S2a.
Redovisning av inskickat mätdata
Se beskrivning under scenario S2a.
Scenario S5; sågtimmer på bil från Norge till svenskt sågverk (mätning enligt svenskt regelverk)
Principlösning
- Norsk skogsägare säljer sågtimmer till norsk aktör som säljer vidare till svensk aktör och svenskt sågverk.
- Råvaran levereras av norsk åkare och mäts in i VIOL 3 via stock- eller travmätning enligt svenskt regelverk på det svenska sågverket.
- Resultat skickas via integration till norskt system.
Uppsättning av affär i VIOL 3
- Affär mellan norsk säljare och svensk köpare sätts upp på sedvanligt sätt och destinering sker till mottagande sågverk i Sverige. Därmed finns också mätorder tillgänglig i mätplatsstödet i VIOL 3.
- Norska leverantören/skogsägaren behöver inte vara med kontrakten i VIOL 3.
- Viktigt att avtalsobjektet är uppsatt med geografisk uppgift Land = NOR (Norge), så att råvaran betraktas som införsel till Sverige (ska inte påverka certikonto).
- I de fall man inte är en part i affären men ska ta del av redovisad mätning, kan man registreras som Logistikinformationsmottagare (LIM) på avtalsobjektet. Notera att integrationskontraktet för Kvantitet råvara (MeasuringTicket) behöver finnas uppsatt med rollen Logistikinformationsmottagare.
Transportredovisning
- Se beskrivning under scenario S1.
Inmätning vid svensk industri
- Se beskrivning under scenario S1.
Scenario S6; sågtimmer på bil från Norge till svenskt sågverk (mätning enligt norskt regelverk)
Principlösning
- Norsk skogsägare säljer sågtimmer till norsk aktör som säljer vidare till svensk aktör och svenskt sågverk.
- Råvaran levereras av norsk åkare och mäts in via stockmätning enligt norskt regelverk på det svenska sågverket.
- Mätresultatet hanteras av norskt system, konverteras, och skickas via integration till VIOL 3 som en travmätning.
Uppsättning av affär i VIOL 3
- Affär mellan norsk säljare och svensk köpare sätts upp på sedvanligt sätt.
- Norska leverantören/skogsägaren behöver inte vara med kontrakten i VIOL 3.
- Viktigt att avtalsobjektet är uppsatt med geografisk uppgift Land = NOR (Norge), så att råvaran betraktas som införsel till Sverige (ska inte påverka certikonto).
- Destinering sker till mottagande sågverk i Sverige.
- Mottagande sågverk behöver ha ett uppsatt mätningsflöde för extern insändning, med travmätningstjänst (MTJ-3E0001). Mätande företag är Biometria.
Det finns två alternativ:
- Mätningsflödet för extern insändning kan behöva vara uppsatt för annat handelssortiment än för inhemsk råvara, detta för att det inte ska bli konflikt med mätningsflöden som ska användas av mätplatsstödet i VIOL 3 för inhemsk råvara.
- Ett alternativ är att använda olika sökordning på mätningsflöde för norsk resp. svensk råvara.
Mätorder finns tillgänglig för rapportering via extern insändning av mätresultat från norskt system till VIOL 3.
Inmätning i norskt system
Se beskrivning under scenario S2a.
Insändning av mätresultat råvara
Se beskrivning under scenario S2a.
Redovisning av inskickat mätdata
Se beskrivning under scenario S2a.
Scenario N8; flis på bil från Sverige till norsk industri
Principlösning
- Svensk industri säljer flis till norsk aktör/industri.
- Råvaran levereras till norsk industri/terminal och mäts in i norskt system av norsk virkesmåling.
- Resultat av mätning skickas via integration till VIOL 3 och redovisas enligt uppsatt affär.

Uppsättning av affär i VIOL 3
- Affär mellan aktörerna sätts upp med ett förstaledskontrakt (inget hinder att även lägga upp fler affärsled med köparekontrakt om så önskas) av typen industri/terminal.
- När FLK är av typen industri/terminal hämtas Land från masterdata för plats, där svenska industrin är upplagd, när man väljer hämtplats för avtalsobjektet.
- Om inte transportredovisning ska ske i VIOL 3 behöver flaggan Initiera transportaffär markeras som Nej på FLK.
- Viktigt att avtalsobjektet är uppsatt med geografisk uppgift Land = SWE (Sverige).
- Destinering sker till mottagande industri/terminal i Norge.
- Industrin/terminalen ska vara uppsatt som mottagningsplats med geografisk uppgift Land/region = NOR (Norge).
- Mätningsflöde avseende extern insändning behöver vara uppsatt för aktuell norsk industri/terminal. Mätningstjänst MTJ-9E0003 används för sortiment som vägs och torrhaltsbestäms, medan mätningstjänst MTJ-9E0004 används för sortiment som dessutom ska energiberäknas. I det senare behöver EB-nyckel för sortimentet skapas och pekas ut i den redovisningshänvisning som används vid destinering.
- Mätorder finns tillgänglig för rapportering via extern insändning av mätresultat från norskt system till VIOL 3.
Inmätning i norskt system
Se beskrivning under scenario S2a.
Insändning av mätresultat råvara
Se beskrivning under scenario S2a.
Redovisning av inskickat mätdata
Se beskrivning under scenario S2a.
Scenario N9; massaved på bil från Sverige till norsk industri (mätning enligt svenskt regelverk)
Principlösning
- Svensk aktör säljer massaved till norsk aktör/industri.
- Råvaran levereras till norsk industri/terminal och mäts in i norska fotoweb-lösningen av norsk virkesmåling, enligt svenskt regelverk.
- Resultatet av mätningen registreras i MPS och redovisas enligt uppsatt affär i VIOL3.
Uppsättning av affär i VIOL 3
- Affär mellan aktörerna sätts upp med ett förstaledskontrakt (inget hinder att även lägga upp fler affärsled med köparekontrakt om så önskas).
- Viktigt att avtalsobjektet är uppsatt med geografisk uppgift Land = SWE (Sverige).
- Mätningsflöde för travmätning av massaved ska sättas upp för aktuell norsk industri/terminal. Travmätningstjänst med kvalitetsklassning ska finnas med i mätningsflödet. Mätningsflödet behöver avse ett kollektiv om kollektivmätning ska utföras.
- Destinering sker till mottagande industri/terminal i Norge. Industrin/terminalen ska vara uppsatt som mottagningsplats med geografisk uppgift Land/region = NOR (Norge).
- Efter destinering är gjord finns mätorder tillgänglig i Mätplatsstödet (MPS) för inmätning.
Inmätning vid norsk industri
- Inmätning sker enligt svenskt regelverk i norska fotoweb-lösningen. Därefter registreras leveranstillfälle/leverans på sedvanligt sätt i VIOL 3 via chaufförsklient och mätplatsstödet.
- Den svenska åkaren måste veta och ange id på avtalsobjektet, och eventuellt handelssortiment (utifall det finns flera destinerade på samma avtalsobjekt).
Den svenska åkaren behöver ta del av nedanstående referenser från någon på mätplatsen och ange i chaufförsklientens formulär Transport Norge:
- Norskt måleuppdragsnummer som extern referens Mätorder, och dess utfärdare som är destineringsansvarig/norsk säljande aktör.
Referensen skickas med i resultatet Kvantitet råvara (MeasuringTicket) så att affären kan knytas ihop korrekt i norska systemet. De aktörer som går att välja som utfärdare är inlagd som en fast lista i chaufförsklienten, se nedan.
Utfärdare till norskt måleuppdragsnummer
Se tabell i Scenario S1.
Om andra nya aktörer tillkommer måste den listan uppdateras i Chaufförsklienten.
Översättning VSYS som mottagande system
Norskt system översätter de svenska verksamhetskoderna till norska vid mottagning av Kvantitet råvara (MeasuringTicket).
Scenario N10; sågtimmer på bil från Sverige till norskt sågverk (mätning enligt svenskt regelverk)
Principlösning
- Svensk aktör säljer sågtimmer till norsk aktör/industri.
- Råvaran levereras till norsk industri/terminal och mäts in i MPS av norsk virkesmåling, enligt svenskt regelverk.
- Resultatet redovisas enligt uppsatt affär i VIOL 3.
Uppsättning av affär i VIOL 3
- Affär mellan aktörerna sätts upp med ett förstaledskontrakt (inget hinder att även lägga upp fler affärsled med köparekontrakt om så önskas).
- Viktigt att avtalsobjektet är uppsatt med geografisk uppgift Land = SWE (Sverige).
- Mätningsflöde sätts upp som antingen travmätning eller stockmätning av sågtimret för aktuell norsk industri/terminal.
- Destinering sker till mottagande industri/terminal i Norge. Industrin/terminalen ska vara uppsatt som mottagningsplats med geografisk uppgift Land/region = NOR (Norge).
- Efter destinering är gjord finns mätorder tillgänglig i Mätplatsstödet (MPS) för inmätning.
Transportredovisning
- Se scenario S1.
Inmätning vid norsk industri
- Registrering av leveranstillfälle/leverans sker på sedvanligt sätt i VIOL 3 via Chaufförsklienten och Mätplatsstödet (MPS).
- Den svenska åkaren måste veta och ange id på avtalsobjektet, och eventuellt handelssortiment (ifall det finns flera destinerade på samma avtalsobjekt).
I chaufförsklienten och formuläret Transport Norge behöver den svenska åkaren ange:
- Norskt måleuppdragsnummer som extern referens Mätorder, och dess utfärdare som är destineringsansvarig/norsk säljande aktör.
Referensen skickas med i resultatet Kvantitet råvara (MeasuringTicket) så att affären kan knytas ihop korrekt i norska system. De aktörer som går att välja som utfärdare är inlagd som en fast lista i Chaufförsklienten, se nedan.
Utfärdare till norskt måleuppdragsnummer
Se tabell i Scenario S1.
Om andra nya aktörer tillkommer måste den listan uppdateras i Chaufförsklienten.
- Inmätning sker därefter enligt svenskt regelverk.
Översättning VSYS som mottagande system
Norskt system översätter de svenska verksamhetskoderna till norska vid mottagning av Kvantitet råvara (Measuring Ticket).
Korrigering och makulering av tidigare redovisat mätresultat
Korrigering av mätresultat
I VIOL 3 går det via extern insändning att skicka in korrigering av tidigare redovisat mätresultat. Korrigeringar behöver endast skickas in för det mätresultat i leveransen som behöver uppdateras.
För att korrigeringar ska fungera måste extern identitet på mätresultatet vara samma som tidigare redovisat mätresultat, men med en högre version.
Korrigeringsorsak ska anges med värde enligt kodbok (Official list of papiNet codes Maintained By SDC), samt tidpunkt för ändring måste vara angivet.
Följande termer går att ändra vid inskickad korrigering:
- Nya mätobjekt går att skicka in.
- Värden på mätegenskaper går att ändra men valideras enligt ovan.
- Produkter och produktandelar går att uppdatera men valideras enligt ovan.
Motsvarande korrigering kan utföras i Mätplatsstödet (MPS).
Makulering av mätresultat
Makulering av leveranser i VIOL 3 som blivit skapade via extern insändning eller i Mätplatsstödet (MPS) behöver beställas via Biometrias kundservice, till email: support.viol3@biometria.se eller via biometria.se/Mina Sidor och Mina ärenden.
Makulering kan ske endast av hela leveranstillfället, det vill säga alla ingående leveranser gällande råvara, transport och eventuellt värdeberäkningar.
Redovisning vid korrigering och makulering
Vid inskickad korrigering av enskilt mätresultat kommer det redovisas en kreditering av tidigare redovisad kvantitet råvara och en debitering enligt det nya korrigerade mätresultatet.
Om det finns beroende mellan mätningstjänsterna i mätningsflödet, som det finns mellan tjänst för råvikt och tjänst för torrhalt/torrvikt, så kommer det även redovisas kredit/debet för den påverkade mätningstjänsten. Innebär att om inskickad råvikt korrigeras och det finns ett beroende till torrvikt, kommer systemet automatisk beräkna en ny torrvikt och redovisa ut kredit/debet av kvantitet råvara för detta mätresultat också.
Efter redovisning av varje korrigering av enskilt mätresultat kommer det genomföras ny uppdaterad värdeberäkning av leveransen, om detta är beställt i kontrakten.
Makulering redovisas enbart som kredittransaktioner.
Korrigering av leverans (inklusive externa referenser) skapad i Mätplatsstödet (MPS) vid gränsöverskridande handel mellan Sverige och Norge
Om det är utelämnat eller registrerat felaktiga uppgifter av fraktbrevsnummer (Leveransinnehåll i MPS), måleuppdragsnummer (Mätorder i MPS) och utfärdare av mätorder kommer dokumentet Kvantitet råvara (MeasuringTicket) inte att kunna konsumeras korrekt i VSYS, utan en negativ Business Ack skapas tillbaka till VIOL 3 systemet.
Beroende på vilket fel som uppstått kan uppgifterna korrigeras i VSYS eller i VIOL 3:
- Korrigering i VSYS hanteras av Skogdata helpdesk.
- För att korrigera uppgifterna i VIOL 3 behöver först en makulering av leveranstillfället genomföras, för att sedan skapa om det på nytt. Makulering utförs av Biometrias kundservice. Se avsnitt Makulering av mätresultat.
Vem efterregistrerar leveranstillfället?
- I de fall extern part (inte Biometria) är utförande företag för inmätningen behöver återskapandet av leveranstillfället genomföras av den externa parten. Exempelvis behöver efterregistreringen hanteras av Norsk virkesmåling om de varit utförande företag för inmätningen.
- I de fall Biometria är utförande företag hjälper Biometrias kundservice till att återskapa leveranstillfället i Mätplatsstödet (MPS).
- I Mätplatsstödet (MPS) väljs Efterregistrering för att återskapa leveranstillfället.
Efterföljande avsnitt och användningsfall beskriver steg och rutin för hur korrigering går till vid felaktiga leveranstillfällen avseende gränshandel:
Användningsfall korrigering av leverans (inklusive externa referenser) skapad i Mätplatsstödet (MPS) vid gränsöverskridande handel mellan Sverige och Norge
Det är angett fel Fraktbrevsnummer (Leveransinnehåll i MPS) eller Måleuppdragsnummer (Mätorder i MPS)
- MeasuringTicket fastnar i den verksamhetsmässiga valideringen i VSYS som skickar negativ BA till VIOL 3.
- Felet identifieras i felhanteringsprocessen hos Skogdata och Biometria och den som först identifierat felet skapar ett felhanteringsärende. Ärendet hanteras genom ett samarbete mellan Skogdata helpdesk och Biometria kundservice.
- Skogdata helpdesk rättar upp de felaktiga uppgifterna i MeasuringTicket så att dokumentet kan konsumeras korrekt av målsystemet hos Skogdata.
- Biometrias felhanteringsärende (larm för negativ BA) stängs av felhanteringsprocessen i samråd med Skogdata.
Observera!
Det felaktigt angivna fraktbrevsnumret på leveransen i VIOL 3 är förbrukat, och samma fraktbrevsnummer kan inte användas på en ny leverans i VIOL 3.
Det är utelämnat obligatoriska uppgiften Fraktbrevsnummer (Leveransinnhåll i MPS), Måleuppdragsnummer (Mätorder i MPS) eller utfärdare av Måleuppdrag, alternativt att utställare till Måleuppdrag är felaktigt angivet.
- MeasuringTicket fastnar i den tekniska valideringen i VSYS som skickar negativ BA till VIOL 3.
- Felet identifieras i felhanteringsprocessen hos Skogdata och Biometria och den som först identifierat felet skapar ett felhanteringsärende. Ärendet hanteras genom ett samarbete mellan Skogdata helpdesk och Biometria kundservice.
- För att korrigera uppgifterna i VIOL 3 behöver först en makulering av leveranstillfället genomföras, för att sedan skapa om det på nytt. Makulering av leveranstillfälle genomförs av Biometria kundservice.
- Nytt fraktbrevsnummer behöver tas fram i norskt transportsystem i de fall fraktbrevet blivit förbrukat i och med felregistreringen. Detta hanteras av Skogdata helpdesk.
- Nytt leveranstillfälle (efterregistrering) skapas i Mätplatsstödet med korrekt fraktbrevsnummer
- I de fall som Biometria är utförande företag hanteras återskapande av leveranstillfälle av Biometria kundservice.
- I de fall som Norsk virkesmåling är utförande företag hanteras återskapande av leveranstillfälle av Skogdata helpdesk.
- Biometrias felhanteringsärende (larm för negativ BA) stängs av felhanteringsprocessen i samråd med Skogdata.
Inmätning har skett på fel Avtalsobjekt eller Handelssortiment.
- Upptäcks av säljare eller köpare på förstaledskontraktet.
- Säljare eller köpare skapar ett supportärende till Biometria kundservice. Ärendet hanteras genom ett samarbete mellan Skogdata helpdesk och Biometria kundservice.
- För att korrigera uppgifterna i VIOL 3 behöver först en makulering av leveranstillfället genomföras, för att sedan skapa om det på nytt. Makulering av leveranstillfälle genomförs av Biometria kundservice.
- Nytt fraktbrevsnummer behöver tas fram i norskt transportsystem, eftersom fraktbrevet blivit förbrukat i och med felregistreringen. Detta hanteras av Skogdata helpdesk.
- Nytt leveranstillfälle (efterregistrering) skapas i Mätplatsstödet med korrekt fraktbrevsnummer, avtalsobjekt eller handelssortiment.
- I de fall som Biometria är utförande företag hanteras återskapande av leveranstillfälle av Biometria kundservice.
- I de fall som Norsk virkesmåling är utförande företag hanteras återskapande av leveranstillfälle av Skogdata helpdesk.
Rapportering av transportuppgifter
Mätresultat råvara i VIOL 3 innehåller inga transportuppgifter, utan endast information som berör mätningen av levererad råvara. För att skicka in transportuppgifter som komplement till mätresultat råvara behöver detta ske via separata integrationer. Regelverket för dessa finns beskrivet på biometria.se under Integrationsspecifikationer VIOL 3, Use Case M.
Appendix (Bilaga)
Detta appendix är en bilaga till ”Handbok Gränsöverskridande Handel mellan Sverige och Norge VIOL 3” och innehåller registret över de verksamhetskoder som översätts av VIOL 3 vid mottagande av Mätresultat råvara som skapats i norskt system.
Översättningar verksamhetskoder
Principen vid gränsöverskridande handel är att det mottagande systemet översätter verksamhetskoder.
Det är viktigt att säkra med Skogdata och Biometria att de verksamhetsdata som avses användas finns i mottagande systems översättningsfunktion, annars kommer inläsningen av mottagna dokument att misslyckas.
Översättning VIOL 3 som mottagande system
När inmätning sker i norskt system och mätresultatet skickas in till VIOL 3 (extern insändning) är det VIOL 3 som mottagande system som är ansvarig att översätta norska koder vid inläsning av det mottagna dokumentet Mätresultat råvara (MeasuringTicket). Detta är aktuellt för scenario S2, S6 och N8.
I avsnitt ”Översättningar i VIOL 3” finns registret över de koder som översätts av VIOL 3.
Översättning VSYS som mottagande system
När inmätning sker vid svensk eller norsk industri och registrering av leveranstillfälle/leverans sker i VIOL 3 via chaufförsklient och mätplatsstödet är det norskt mottagande system som är ansvarig att översätta svenska koder vid inläsning av det mottagna dokumentet Kvantitet råvara (MeasuringTicket). Detta är aktuellt för scenario S1, S5, N9 och N10.
Registret över de verksamhetskoder som översätts av norskt system finns på Skogdatas publika wiki här Mottak av måledokument fra Viol3 - Overview
Översättningar i VIOL 3
Detta avsnitt innehåller register över de verksamhetsbegrepp som översätts i VIOL 3 vid mottagande av papiNet meddelande Mätresultat råvara från norskt system.
Handelssortiment
VSYS |
VIOL 3 |
||||
Logistiksortiment |
Mottagare |
Handelssortiment |
|||
140 |
Gran sagt |
|
|
012-1 |
Gransågtimmer, fallgd |
140 |
Gran sagt |
975924955-503000-720 |
Moelven Virke AS (Moelven Edanesågen) |
010-1 |
Tall- & Gransågtimmer, fallgd |
140 |
Gran sagt |
975924955-503000-740 |
Moelven Virke AS (Moelven Årjäng såg) |
010-1 |
Tall- & Gransågtimmer, fallgd |
142 |
Gran sag kval 1 |
|
|
012-1 |
Gransågtimmer, fallgd |
142 |
Gran sag kval 1 |
975924955-503000-720 |
Moelven Virke AS (Moelven Edanesågen) |
010-1 |
Tall- & Gransågtimmer, fallgd |
142 |
Gran sag kval 1 |
975924955-503000-740 |
Moelven Virke AS (Moelven Årjäng såg) |
010-1 |
Tall- & Gransågtimmer, fallgd |
240 |
Furu sagt |
|
|
011-1 |
Tallsågtimmer, fallgd |
240 |
Furu sagt |
975924955-503000-720 |
Moelven Virke AS (Moelven Edanesågen) |
010-1 |
Tall- & Gransågtimmer, fallgd |
240 |
Furu sagt |
975924955-503000-740 |
Moelven Virke AS (Moelven Årjäng såg) |
010-1 |
Tall- & Gransågtimmer, fallgd |
242 |
Furu sagt prima |
|
|
011-1 |
Tallsågtimmer, fallgd |
242 |
Furu sagt prima |
975924955-503000-720 |
Moelven Virke AS (Moelven Edanesågen) |
010-1 |
Tall- & Gransågtimmer, fallgd |
242 |
Furu sagt prima |
975924955-503000-740 |
Moelven Virke AS (Moelven Årjäng såg) |
010-1 |
Tall- & Gransågtimmer, fallgd |
100 |
Gran mv |
|
|
100-1 |
Barrmassaved, tall/gran/övr, fallgd |
102 |
Gran mv prima |
|
|
100-1 |
Barrmassaved, tall/gran/övr, fallgd |
200 |
Furu mv |
|
|
100-1 |
Barrmassaved, tall/gran/övr, fallgd |
202 |
Furu mv prima |
|
|
100-1 |
Barrmassaved, tall/gran/övr, fallgd |
545 |
FSC 100% G mv en |
|
|
100-1 |
Barrmassaved, tall/gran/övr, fallgd |
552 |
FSC 100% G mv |
|
|
100-1 |
Barrmassaved, tall/gran/övr, fallgd |
553 |
FSC 100% G mv S |
|
|
100-1 |
Barrmassaved, tall/gran/övr, fallgd |
554 |
FSC 100% G mv T |
|
|
100-1 |
Barrmassaved, tall/gran/övr, fallgd |
590 |
FSC 100% F mv |
|
|
100-1 |
Barrmassaved, tall/gran/övr, fallgd |
598 |
FSC 100% F mv T |
|
|
100-1 |
Barrmassaved, tall/gran/övr, fallgd |
345 |
Bjørk mv |
|
|
104-1 |
Björkmassaved, fallgd |
402 |
Osp mv prima |
|
|
105-1 |
Aspmassaved, fallgd |
987 |
Biovirke |
|
|
509-1 |
Bränsleved Barr & Löv |
155 |
Gran sagt tm |
|
|
012-1 |
Gransågtimmer, fallgd |
130 |
Gran sams mm |
|
|
012-1 |
Gransågtimmer, fallgd |
230 |
Furu sams mm |
|
|
011-1 |
Tallsågtimmer, fallgd |
761 |
Granflis (industriflis gran) |
|
|
702-1 |
Sågverksflis Gran |
762 |
Furuflis (industriflis furu) |
|
|
701-1 |
Sågverksflis Tall |
776 |
Sagflis furu |
|
|
801-1 |
Sågspån Tall |
775 |
Sagflis gran |
|
|
802-1 |
Sågspån Gran |
Mätande företag
VSYS |
VIOL 3 |
||
Maleforening |
Mätande företag |
||
953007940-33 |
Norsk Virkesmåling |
44601-00000 |
Norsk Virkesmåling |
938124337-40 |
Stora Enso Skog AS |
06491-00000 |
Stora Enso Skog AS |
988983772-5 |
Viken Skog SA |
69760-00000 |
Viken Skog SA |
7696046924-28 |
Biometria ek. för. |
74500-00000 |
Biometria Ekonomisk förening |
988983659-3 |
Glommen Mjøsen Skog BA |
70084-00000 |
Glommen Mjøsen skog SA |
980018709-50 |
Nortømmer AS |
69108-00000 |
Nortömmer AS |
975924955-52 |
Moelven Virke AS |
68616-00000 |
Moelven Virke AS |
941306594-57 |
Glommen Skog AS |
51187-00000 |
Glommen Skog AS |
996732673-61 |
Norske Skog Skogn AS |
26123-00000 |
Norske Skog Skogn AS |
916193971-71 |
Stangeskovene AS |
67172-00000 |
Stangeskovene AS |
876685582-72 |
SB Skog AS |
68667-00000 |
SB Skog AS |
916024983-17 |
Viken AT Market |
17132-00000 |
Viken AT Market AS |
Mätmetod
VSYS |
VIOL 3 |
||
Malemetod |
Mätbetod |
||
1 |
Stokkmålt |
stockm |
Stockmätning |
6 |
Vektmålt |
vegn_torrh |
Vägning med torrhaltsbestämning |
9 |
FMB-målt |
travm |
Travmätning |
Mottagningsplats
VSYS |
VIOL 3 |
||
Leveringssted |
Mottagningsplats |
||
920229859-6b776d8b |
Otterbäcken, Vänerply |
69104 |
Otterbäcken Moelven |
920229859-5aa0d91a |
Moelven Notnäs |
69150 |
Notnäs Moelven |
920229859-38b08e39 |
Moelven Edanesågen |
69221 |
Edane Moelven |
920229859-52a8914b |
Moelven Årjäng såg |
69153 |
Årjäng Moelven |
920229859-b8463e15 |
Moelven Valåsen |
69239 |
Valåsen |
920229859-9a36aa0e |
Ransbysågen |
69201 |
Ransby Moelven |
920229859-fe25e565 |
Norsenga terminal |
68064 |
Norsenga |
920229859-73c4355f |
Braskereidfoss terminal |
68065 |
Braskereidfoss |
920229859-c393baee |
Sørli terminal |
68067 |
Sörli |
920229859-5349048f |
Follum |
63059 |
Follum |
920229859-cf2d29ad |
Hovdmoen, Rena |
68158 |
Hovdmoen, Rena |
920229859-4ea5bb1c |
Hovemoen terminal |
68197 |
Hovemoen |
920229859-77211a0c |
Koppang terminal |
68062 |
Koppang |
920229859-825ed148 |
Kvam |
68267 |
Kvam |
920229859-3a641521 |
Hernes Bioterminal |
68253 |
Hernes Bioterminal |
920229859-8f9c0842 |
Ørje |
69069 |
Örje |
920229859-deed04d5 |
Grasmo AS, Matrand |
68268 |
Grasmo |
920229859-1af6870e |
Vestmo terminal |
68060 |
Vestmo |
920229859-3c21ced7 |
Auma terminal |
68063 |
Auma |
920229859-d8bd1d33 |
Hauerseter terminal |
68234 |
Hauerseter terminal |
920229859-ab91b4b6 |
Åbogen |
68255 |
Åbogen |
920229859-14f5b9e8 |
Hensmoen |
68240 |
Hensmoen |
920229859-98f5d61f |
Biri |
68159 |
Biri |
920229859-958681d9 |
Lierstranda BIO |
65085 |
Drammen |
920229859-d6dbca79 |
SE Skoftestad Bioterminal Ås |
68298 |
SE Skoftestad Bioterminal Ås |
920229859-5cc68aad |
Braskereidfoss bioterminal |
68815 |
Braskereidfoss bioterminal |
920229859-649efc70 |
Hafslund kai, Sarpsborg |
69728 |
Hafslunds kai Sarpsborg |
920229859-7195f495 |
Moelven Bio Brummundal |
68238 |
Brummundal Stora Enso |
920229859-67e0dae4 |
Heden |
68166 |
Uthusvegen |
920229859-c420a632 |
Slettemoen |
68183 |
Slettemoen |
920229859-bf9ea859 |
Ski bioterminal |
68813 |
Ski bioterminal |
920229859-674b43fb |
Hesby, Sem |
68814 |
Hesby, Sem |
920229859-c6f5a901 |
HTF, Starmoen |
68269 |
HTF, Starmoen |
920229859-b1a3434d |
Langmosaga |
68271 |
Langmosaga |
920229859-d9570b14 |
Norske Skog Saugbrugs, Kasa |
68157 |
Norske Skog Saugbrugs, Kasa |
920229859-e79d8ae9 |
Forestia Braskereidfoss |
69914 |
Forestia Braskereidfoss |
920229859-441b1e5e |
Opsund, Borregaard |
69911 |
Opsund, Borregaard |
Mottagare
VSYS |
VIOL 3 |
||
Mottakker |
Mottagare |
||
975924955-503000-750 |
Moelven Virke AS (Otterbäcken, Vänerply) |
21652-00000 |
Moelven Vänerply AB |
975924955-503000-715 |
Moelven Virke AS (Moelven Notnäs) |
26859-33300 |
Moelven Notnäs Ransby AB avd Notnäs |
975924955-503000-720 |
Moelven Virke AS (Moelven Edanesågen) |
11622-00000 |
Moelven Edanesågen AB |
975924955-503000-740 |
Moelven Virke AS (Moelven Årjäng såg) |
39675-00000 |
Moelven Årjäng Såg AB |
975924955-503000-725 |
Moelven Virke AS (Moelven Valåsen) |
03964-00000 |
Moelven Valåsen AB |
975924955-503000-717 |
Moelven Virke AS (Ransbysågen) |
26859-31300 |
Moelven Notnäs Ransby AB avd Ransby |
938124337-507273-12 |
Stora Enso Skog AS (Vestmo terminal) |
06491-00000 |
Stora Enso Skog AS |
938124337-507273-10 |
Stora Enso Skog AS (Norsenga terminal) |
06491-00000 |
Stora Enso Skog AS |
938124337-507273-11 |
Stora Enso Skog AS (Braskereidfoss terminal) |
06491-00000 |
Stora Enso Skog AS |
938124337-507273-15 |
Stora Enso Skog AS (Sørli terminal) |
06491-00000 |
Stora Enso Skog AS |
938124337-507273-40 |
Stora Enso Skog AS (Follum) |
06491-00000 |
Stora Enso Skog AS |
938124337-507273-42 |
Stora Enso Skog AS (Hovdmoen, Rena) |
06491-00000 |
Stora Enso Skog AS |
938124337-507273-16 |
Stora Enso Skog AS (Hovemoen terminal) |
06491-00000 |
Stora Enso Skog AS |
938124337-507273-13 |
Stora Enso Skog AS (Koppang terminal) |
06491-00000 |
Stora Enso Skog AS |
938124337-507273-35 |
Stora Enso Skog AS (Kvam) |
06491-00000 |
Stora Enso Skog AS |
938124337-507273-339 |
Stora Enso Skog AS (Hernes Bioterminal) |
06491-00000 |
Stora Enso Skog AS |
938124337-507273-351 |
Stora Enso Skog AS (Slettemoen) |
06491-00000 |
Stora Enso Skog AS |
938124337-507273-353 |
Stora Enso Skog AS (Hesby, Sem) |
06491-00000 |
Stora Enso Skog AS |
938124337-507273-355 |
Stora Enso Skog AS (Lierstranda BIO) |
06491-00000 |
Stora Enso Skog AS |
938124337-507273-18 |
Stora Enso Skog AS (Hauerseter terminal) |
06491-00000 |
Stora Enso Skog AS |
938124337-507273-4 |
Stora Enso Skog AS (Ørje) |
06491-00000 |
Stora Enso Skog AS |
938124337-507273-8 |
Stora Enso Skog AS (Grasmo AS, Matrand) |
06491-00000 |
Stora Enso Skog AS |
938124337-507273-14 |
Stora Enso Skog AS (Auma terminal) |
06491-00000 |
Stora Enso Skog AS |
938124337-507273-19 |
Stora Enso Skog AS (Åbogen) |
06491-00000 |
Stora Enso Skog AS |
938124337-507273-20 |
Stora Enso Skog AS (Hensmoen) |
06491-00000 |
Stora Enso Skog AS |
938124337-507273-332 |
Stora Enso Skog AS (Biri) |
06491-00000 |
Stora Enso Skog AS |
938124337-507273-354 |
Stora Enso Skog AS (SE Skoftestad Bioterminal Ås) |
06491-00000 |
Stora Enso Skog AS |
938124337-507273-348 |
Stora Enso Skog AS (Braskereidfoss bioterminal) |
06491-00000 |
Stora Enso Skog AS |
938124337-507273-5 |
Stora Enso Skog AS (Hafslund kai, Sarpsborg) |
06491-00000 |
Stora Enso Skog AS |
938124337-507273-236 |
Stora Enso Skog AS (Moelven Bio Brummundal) |
06491-00000 |
Stora Enso Skog AS |
938124337-507273-340 |
Stora Enso Skog AS (Heden) |
06491-00000 |
Stora Enso Skog AS |
938124337-507273-352 |
Stora Enso Skog AS (Ski bioterminal) |
06491-00000 |
Stora Enso Skog AS |
996732703-505879-581 |
Norske Skog Saugbrugs AS (Norske Skog Saugbrugs, Kasa) |
43583-00000 |
Norske Skog Saugbrugs As |
981393961-503010-446 |
Forestia AS (Forestia Braskereidforss) |
56650-00000 |
Forestia AS |
895623032-502000-1 |
Borregaard AS (Opsund, Borregaard) |
69019-00000 |
Borregaard AS |
Mätplats
VSYS |
VIOL 3 |
||
Maleplass |
Mätplats |
||
953007940-191 |
Moelven Otterbäcken |
69104MA |
Otterbäcken |
953007940-350 |
Moelven Notnäs |
69150MA |
Notnäs |
953007940-594 |
Moelven Edane |
69221MA |
Edane |
953007940-599 |
Moelven Årjäng |
69153MA |
Årjäng |
953007940-239 |
Valaasen |
69239MA |
Valåsen |
953007940-598 |
Ransbysågen Mobilfoto |
69201MA |
Ransby |
953007940-312 |
Vestmo |
68060MA |
Vestmo |
953007940-310 |
Norsenga |
68064MA |
Norsenga |
953007940-304 |
Braskereidfoss FMB |
68065MA |
Braskereidfoss |
953007940-318 |
Sørli |
68067MA |
Sörli |
953007940-322 |
Follum |
63059MA |
Follum |
953007940-307 |
Hovdmoen |
68158MA |
Hovdmoen |
953007940-316 |
Hovemoen |
68197MA |
Hovemoen |
953007940-308 |
Koppang |
68062MA |
Koppang |
953007940-687 |
Kvam |
68267MA |
Kvam |
953007940-696 |
Hernes Bioterminal |
68253MA |
Hernes Bioterminal |
953007940-698 |
Slettemoen |
68183MA |
Slettemoen |
953007940-699 |
Kjølstad Gård - Ski FotoApp |
68813MA |
Kjølstad Gård - Ski FotoApp |
953007940-700 |
Hesby Sem |
68814MA |
Hesby Sem |
953007940-326 |
Hauerseter (Romerike) |
68234MA |
Hauerseter (Romerike) |
953007940-324 |
Lierstranda |
65085MA |
Drammen |
953007940-694 |
Braskereidfoss FotoApp |
68815MA |
Braskereidfoss bioterminal |
953007940-336 |
Hafslund kai |
69728MA |
Hafslunds kai Sarpsborg |
953007940-690 |
HTF Bioterminal |
68269MA |
HTF Bioterminal |
953007940-697 |
Langmo Sag |
68271MA |
Langmosaga |
988983772-990 |
SJÅFØR-MÅLING Viken Skog SA |
47474MA |
Norge Lastbilsjåforer |
988983659-990 |
SJÅFØR-MÅLING Mjøsen Skog BA |
47474MA |
Norge Lastbilsjåforer |
938124337-990 |
SJÅFØR-MÅLING Stora Enso Skog AS |
47474MA |
Norge Lastbilsjåforer |
980018709-990 |
SJÅFØR-MÅLING Nortømmer AS |
47474MA |
Norge Lastbilsjåforer |
975924955-990 |
SJÅFØR-MÅLING Moelven Virke AS |
47474MA |
Norge Lastbilsjåforer |
941306594-990 |
SJÅFØR-MÅLING Glommen Skog AS |
47474MA |
Norge Lastbilsjåforer |
996732673-990 |
SJÅFØR-MÅLING Norske Skog Skogn AS |
47474MA |
Norge Lastbilsjåforer |
916193971-990 |
SJÅFØR-MÅLING Stangeskovene AS |
47474MA |
Norge Lastbilsjåforer |
876685582-990 |
SJÅFØR-MÅLING SB Skog AS |
47474MA |
Norge Lastbilsjåforer |
916024983-990 |
SJÅFØR-MÅLING Viken AT Market |
47474MA |
Norge Lastbilsjåforer |
953007940-300 |
Kasa |
68157MA |
Kasa |
953007940-306 |
Braskereidfoss Flis |
69914MA |
Forestia Braskereidfoss |
953007940-335 |
Opsund Flis |
69911MA |
Borregaard/Opsund |
Produkt
VSYS |
VIOL 3 |
||||
Sortiment |
Arsak |
Produkt |
|
||
140 |
Gran sagt |
|
|
0120 |
Gransågtimmer oklassat |
142 |
Gran sagt kval 1 |
|
|
0120 |
Gransågtimmer oklassat |
143 |
Gran sagt kval 2 |
|
|
0120 |
Gransågtimmer oklassat |
144 |
Gran sagt utlegg |
|
|
0120 |
Gransågtimmer oklassat |
145 |
Gran sagt vrak |
1 |
Skogsråte |
9993 |
Vrak Skogsröta |
145 |
Gran sagt vrak |
3 |
Tørt virke |
9991 |
Vrak Trädslag, torrträd, insektskada |
145 |
Gran sagt vrak |
4 |
Avvirkning |
9997 |
Vrak Upparbetning |
145 |
Gran sagt vrak |
5 |
Lengdefeil |
9995 |
Vrak Längd |
145 |
Gran sagt vrak |
6 |
Diameterfeil |
9994 |
Vrak Diameter |
145 |
Gran sagt vrak |
7 |
Kløft |
9997 |
Vrak Upparbetning |
145 |
Gran sagt vrak |
8 |
Feil treslag |
9991 |
Vrak Trädslag, torrträd, insektskada |
145 |
Gran sagt vrak |
9 |
Vrak, uspesifisert |
9996 |
Vrak Kvalitet |
145 |
Gran sagt vrak |
90 |
Ukjent |
9996 |
Vrak Kvalitet |
146 |
Gran sagt kval 1 smått |
|
|
0120 |
Gransågtimmer oklassat |
147 |
Gran sagt kval 2 smått |
|
|
0120 |
Gransågtimmer oklassat |
240 |
Furu sagt |
|
|
0110 |
Tallsågtimmer oklassat |
241 |
Furu sagt spes |
|
|
0110 |
Tallsågtimmer oklassat |
242 |
Furu sagt kval 1 |
|
|
0110 |
Tallsågtimmer oklassat |
243 |
Furu sagt kval 2 |
|
|
0110 |
Tallsågtimmer oklassat |
244 |
Furu sagt utlegg |
|
|
0110 |
Tallsågtimmer oklassat |
245 |
Furu sagt vrak |
1 |
Skogsråte |
9993 |
Vrak Skogsröta |
245 |
Furu sagt vrak |
3 |
Tørt virke |
9991 |
Vrak Trädslag, torrträd, insektskada |
245 |
Furu sagt vrak |
4 |
Avvirkning |
9997 |
Vrak Upparbetning |
245 |
Furu sagt vrak |
5 |
Lengdefeil |
9995 |
Vrak Längd |
245 |
Furu sagt vrak |
6 |
Diameterfeil |
9994 |
Vrak Diameter |
245 |
Furu sagt vrak |
7 |
Kløft |
9997 |
Vrak Upparbetning |
245 |
Furu sagt vrak |
8 |
Feil treslag |
9991 |
Vrak Trädslag, torrträd, insektskada |
245 |
Furu sagt vrak |
9 |
Vrak, uspesifisert |
9996 |
Vrak Kvalitet |
245 |
Furu sagt vrak |
90 |
Ukjent |
9996 |
Vrak Kvalitet |
246 |
Furu sagt kval 1 smått |
|
|
0110 |
Tallsågtimmer oklassat |
247 |
Furu sagt kval 2 smått |
|
|
0110 |
Tallsågtimmer oklassat |
263 |
Furu stamblokk |
|
|
0110 |
Tallsågtimmer oklassat |
102 |
Gran mv prima |
|
|
102 |
Granmassaved |
103 |
Gran mv sekunda |
|
|
102 |
Granmassaved |
202 |
Furu mv prima |
|
|
101 |
Tallmassaved |
203 |
Furu mv sekunda |
|
|
101 |
Tallmassaved |
545 |
FSC 100% G mv en |
|
|
102 |
Granmassaved |
552 |
FSC 100% G mv |
|
|
102 |
Granmassaved |
553 |
FSC 100% G mv S |
|
|
102 |
Granmassaved |
554 |
FSC 100% G mv T |
|
|
102 |
Granmassaved |
590 |
FSC 100% F mv |
|
|
101 |
Tallmassaved |
598 |
FSC 100% F mv T |
|
|
101 |
Tallmassaved |
345 |
Bjørk mv |
|
|
104 |
Björkmassaved |
303 |
Bjørk mv |
|
|
104 |
Björkmassaved |
402 |
Osp mv prima |
|
|
105 |
Aspmassaved |
403 |
Osp mv sekunda |
|
|
105 |
Aspmassaved |
130 |
Gran sams mm |
|
|
0120 |
Gransågtimmer oklassat |
230 |
Furu sams mm |
|
|
0110 |
Tallsågtimmer oklassat |
987 |
Biovirke |
|
|
509 |
Bränsleved Barr & Löv |
900 |
Vraket virke |
1 |
Skogsråte |
9993 |
Vrak Skogsröta |
900 |
Vraket virke |
3 |
Tørt virke |
9991 |
Vrak Trädslag, torrträd, insektskada |
900 |
Vraket virke |
4 |
Avvirkning |
9997 |
Vrak Upparbetning |
900 |
Vraket virke |
5 |
Lengdefeil |
9995 |
Vrak Längd |
900 |
Vraket virke |
6 |
Diameterfeil |
9994 |
Vrak Diameter |
900 |
Vraket virke |
7 |
Kløft |
9997 |
Vrak Upparbetning |
900 |
Vraket virke |
8 |
Feil treslag |
9991 |
Vrak Trädslag, torrträd, insektskada |
900 |
Vraket virke |
9 |
Vrak, uspesifisert |
9996 |
Vrak Kvalitet |
900 |
Vraket virke |
90 |
Ukjent |
9996 |
Vrak Kvalitet |
761 |
Granflis (industriflis gran) |
|
|
702 |
Sågverksflis Gran |
762 |
Furuflis (industriflis furu) |
|
|
701 |
Sågverksflis Tall |
776 |
Sagflis furu |
|
|
8011 |
Sågspån Tall |
775 |
Sagflis gran |
|
|
8021 |
Sågspån Gran |
Revisionshistorik
Ändring | Datum |
---|---|
Nya norska logistikksortiment och sortiment | 2025-10-01 |
Ändrat Scenario 1 iom ändrat användargränssnitt i chaufförsklienten. | 2025-06-09 |
Lagt till två nya utfärdare till norskt måleuppdragsnummer och ändrat HKOD och namn på Inntre | 2025-05-20 |
© Copyright 2022 - 2025 Biometria ekonomisk förening. Med ensamrätt.
Innehållsförteckning